Building the Things!
TouchDesigner:
I’ve decided to keep the TouchDesigner element prebuilt for you because there is nothing special happening under the hood. I do want to express the importance of spending some time to name things properly. This will make it easier down the line to recall these parameters.

Tox Overview:
Custom Parameters
I chose to use menus and sliders to control the scene. I think the readability of you data is important. Sliders can give you a visual readout quickly and menus are directly to the point.

Naming
This is essential for parsing on either end of the communication. It doesnt matter where you do it, but generally its better to start the naming near the source. and towards your output you can collect your parameters and group them.

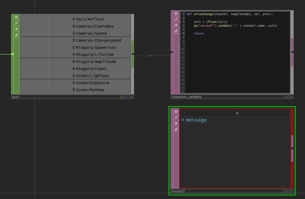
OSC DAT
My prefered way to send messages to Unreal. TouchDesigner is only sending messages on a value change. It takes the channel name as the message address and sends the value as the message.

Unreal Blueprints
These are the 4 major blueprints you will find used in our scene. Below there is a general decription and understanding of the parameters exposed on each. Remember that Unreal requires some sort of playmode to accept the data. There are ways around this (as seen in TouchEngine), but when building these tools from scratch for the first few times it’s better to save this for more advanced practice as it can become a problem if not handled properly. I’ve left notes in each blueprint giving you hints to how things are working.

OSC Blueprint
This controls the flow of information in and out of Unreal. It will also redistribute the data to the other blueprints in your scene.

Camera Changer Blueprint
Once the data has been processed and redirected, you can do whatever you want with the data.
This blueprint handles camera changing in the scene when you are playing the game.

Niagara Blueprint
Handling particles in Unreal utlizies their VFX system Niagara. They have made it very easy to send data into each particle system by setting user exposed variables. For more information follow the link below.

Scene Blueprint
I generally divide my blueprints by the goals I wish to achieve. for this scene blueprint I am affecting the general element to enhance the quality of the output, avoiding all specific topics such as cameras and particles.

Bonus:
OSC Send to Touch

NDI Send to Touch

- Touch Engine – Sending Textures to Touch

